初体验-stable diffusion
本地搭建stable diffusion全过程
Categories:
5 分钟阅读
[tableOfContents]
[TOC]
一、画图测试1
1.1 声音按钮
1.1.1 [阿里]通义万相作品
提示词
$$赛博朋克,“声音”,按键,图标,背景透明。简约一点,能一眼就看出是这个按键按下去会有声音相关的设置出现,而不是画一个声音。$$效果图







1.1.2 pixco
提示词
$$赛博朋克,“声音”,按键,图标,背景透明。简约一点,能一眼就看出是这个按键按下去会有声音相关的设置出现,而不是画一个声音。$$效果图


1.1.3 腾讯
提示词
$$赛博朋克,“声音”,按键,图标,背景透明。简约一点,能一眼就看出是这个按键按下去会有声音相关的设置出现,而不是画一个声音。$$效果图

1.1.4 谷歌
提示词
$$赛博朋克,“声音”,按键,图标,背景透明。简约一点,能一眼就看出是这个按键按下去会有声音相关的设置出现,而不是画一个声音。$$效果图




1.1.5 sd3
提示词
$$Generate a high-detail, 1:1 ratio, transparent background UI icon for a sound-related function. The icon should be instantly recognizable as a sound button, and clicking it should reveal sound-related content. Use a primarily black color scheme for the icon, with bold and vibrant accents to represent sound waves or audio elements. Incorporate geometric shapes and clean lines to create a modern and sleek design. The icon should be detailed enough to be zoomed in without losing clarity. The design should convey the idea of sound, music, or audio playback. Example elements to include: Sound waves or audio signals Music notes or treble clef Speaker or headphone icons Audio equalizer or waveform patterns The icon should be easily recognizable and visually appealing, with a clear indication that it relates to sound or audio functionality.$$seed
$$253541084640741$$模型
$$sd3_medium_incl_clips_t5xxlfp8.safetensors$$截图

1.2 相册按钮
1.2.1 pixso
prompt提示词
$$“相册”按键,这个按键的图标,背景透明。简约一点,能一眼就看出是这个按键的功能。不要花里胡哨。$$效果图

1.2.2 Leonardo.ai
prompt
$$A sleek, minimalist "Album" button, its icon instantly recognizable against a transparent background. This image is a digital graphic, meant to be clear and precise in its functionality. The button is elegantly designed, with a modern feel and a user-friendly interface. The detailing is impeccable, from the crisp lines to the subtle shading, showcasing the designer's attention to quality and precision. It exudes a sense of sophistication and professionalism, making it a standout feature of any interface.$$效果图



1.2.3 mj
prompt提示词1
$$A sleek, minimalist "Album" button, its icon instantly recognizable against a transparent background. This image is a digital graphic, meant to be clear and precise in its functionality. The button is elegantly designed, with a modern feel and a user-friendly interface. The detailing is impeccable, from the crisp lines to the subtle shading, showcasing the designer's attention to quality and precision. It exudes a sense of sophistication and professionalism, making it a standout feature of any interface.$$// 这里是您的代码 A sleek, minimalist "Album" button, its icon instantly recognizable against a transparent background. This image is a digital graphic, meant to be clear and precise in its functionality. The button is elegantly designed, with a modern feel and a user-friendly interface. The detailing is impeccable, from the crisp lines to the subtle shading, showcasing the designer's attention to quality and precision. It exudes a sense of sophistication and professionalism, making it a standout feature of any interface.效果图1



提示词2
$$High-detail icon design, black background, representing a photo album entrance, simple and clear, not fancy. The icon should feature recognizable elements of a photo album, such as a stylized open album or a stack of overlapping photographs. Avoid any musical or maze-like elements. The icon should be modern, easily recognizable at a glance, and immediately convey that pressing this icon will take the user to a photo album. Use high contrast to make the icon stand out on the black background. Suitable for use as an application icon, with a focus on clarity and visual appeal. Ensure that the icon has a photographic theme with clear, distinct photo elements, such as a camera or photo frame, integrated into the design. --v 6.0$$效果图1



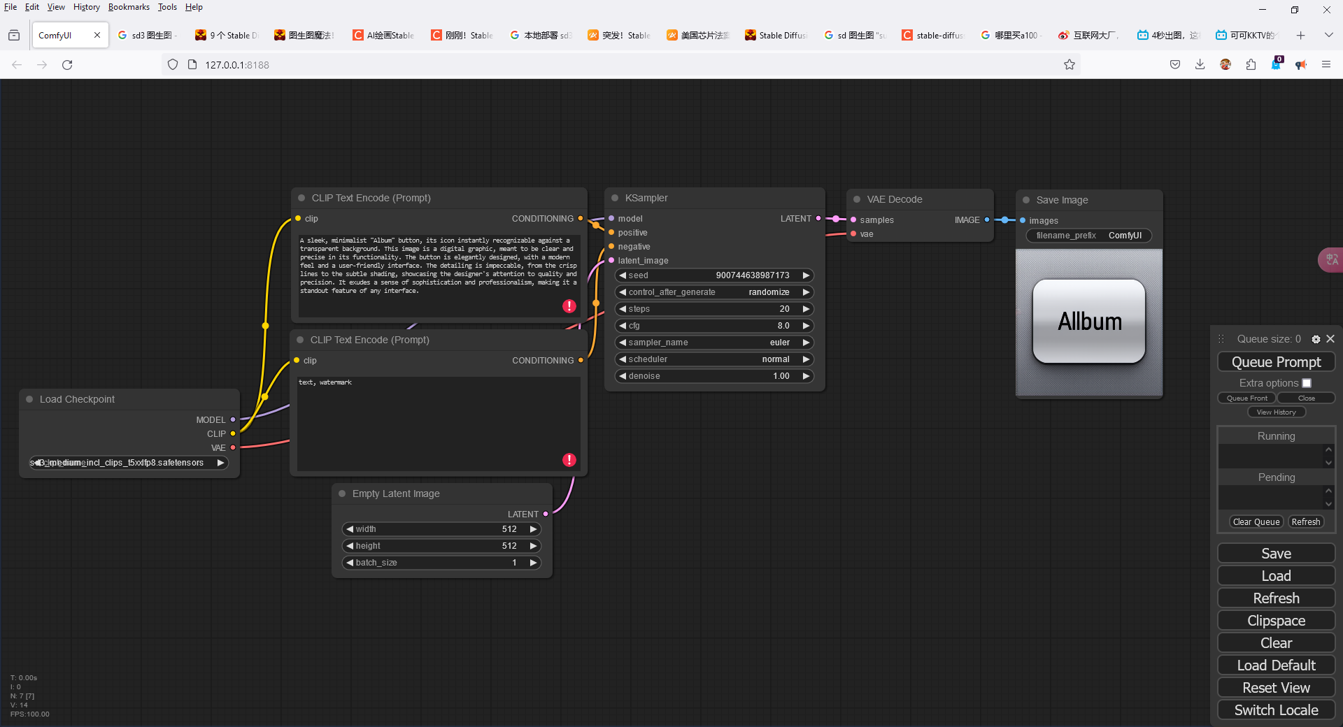
1.2.4 sd3
模型
$$sd3_medium_incl_clips_t5xxlfp8.safetensors$$提示词
$$A sleek, minimalist "Album" button, its icon instantly recognizable against a transparent background. This image is a digital graphic, meant to be clear and precise in its functionality. The button is elegantly designed, with a modern feel and a user-friendly interface. The detailing is impeccable, from the crisp lines to the subtle shading, showcasing the designer's attention to quality and precision. It exudes a sense of sophistication and professionalism, making it a standout feature of any interface.$$反向提示词
$$text, watermark$$seed值
$$900744638987173$$配置截图

终端日志

耗时
$$$$效果图

1.3 推流信息配置按钮
1.3.1 mj
提示词
$$High-detail icon design, black background, representing a streaming settings configuration entrance. The icon should clearly indicate that pressing it will take the user to a streaming configuration settings menu. Include elements such as a streaming signal, a gear or settings symbol, and visual indicators of streaming options like frame rate, bitrate, streaming address, recording storage, and recording time settings. Ensure the icon is simple, clear, and not overly decorative. It should immediately convey the purpose of configuring streaming settings at a glance, with a focus on clarity and direct visual communication. Modern design style, high contrast to make it stand out on the black background, suitable for use as an application icon.$$图像1

1.3.2 sd3
- 模型
$$sd3_medium_incl_clips_t5xxlfp8.safetensors$$
提示词
$$High-detail icon design, black background, representing a streaming settings configuration entrance. The icon should clearly indicate that pressing it will take the user to a streaming configuration settings menu. Include elements such as a streaming signal, a gear or settings symbol, and visual indicators of streaming options like frame rate, bitrate, streaming address, recording storage, and recording time settings. Ensure the icon is simple, clear, and not overly decorative. It should immediately convey the purpose of configuring streaming settings at a glance, with a focus on clarity and direct visual communication. Modern design style, high contrast to make it stand out on the black background, suitable for use as an application icon.$$反向提示词
$$text, watermark$$seed值
$$900744638987173$$配置截图
终端日志
耗时
$$$$效果图

